Top 5 Xmind Alternatives for 2026

In 2026, modern mind mapping is no longer just about visual structure—it leans into AI intelligence, cross-platform knowledge management, and expertise monetization. While Xmind remains a popular choice, many users now seek deeper integration with collaboration, project management, and daily workflows. This guide introduces the top 5 Xmind alternatives that deliver smarter, more practical value beyond traditional mind maps.
1. Buildin: The All-in-One Powerhouse for Creators and Teams
When it comes to the most versatile Xmind alternative in 2026, Buildin stands in a league of its own. While most tools focus purely on the visual aspect of mind mapping, Buildin integrates mind maps into a comprehensive knowledge management and monetization ecosystem.
Beyond the Canvas: A Unified Workspace
Buildin's core philosophy is that a mind map should not be an isolated file (the "dead-end" problem many Xmind users face). In Buildin, your mind map is a living part of your workspace. You can switch between an outline view and a visual mind map with one click, ensuring that your data stays structured regardless of how you prefer to view it. Every node can be expanded into a full-fledged collaborative page, an interactive database, or a project task with assigned owners and deadlines.

Key Features and Selling Points:
The "Creator Economy" Edge: This is Buildin's unique superpower. Unlike Xmind, Buildin allows you to turn your mind maps, templates, and tutorials into paid content. You can set up recurring subscriptions or one-time purchases directly on the platform—eliminating the need for third-party tools like Gumroad or Substack.
AI-Powered Knowledge Base: Buildin includes an AI "Second Brain." It doesn't just generate nodes; it searches your entire history of notes and documents to summarize insights, connect disparate ideas, and help you repurpose existing content into new formats instantly.

- Seamless Notion Migration: For those migrating from Notion or looking for a more flexible Xmind alternative, Buildin offers a direct Notion API import. This preserves your original structure, databases, and formatting, making the transition effortless.

- Private Enterprise Deployment: For teams with strict compliance or data security requirements, Buildin offers private on-premise deployment, ensuring that all data remains fully under your organization's control.
Best For: Digital creators, educators, and high-growth teams who want to transform visual brainstorming into actionable, and potentially profitable, knowledge hubs.
2. Miro: The King of Visual Collaboration & Innovation
If your primary reason for leaving Xmind is the need for real-time, "war-room" style collaboration, Miro is the formidable leader in the visual workspace category. By 2026, it has rebranded itself as an "Innovation Workspace" designed for cross-functional teams.
The Power of the Infinite Canvas
Unlike Xmind's more rigid, structure-first approach, Miro provides an infinite canvas. This allows teams to map out massive projects that include not just mind maps, but also wireframes, sticky notes, embedded videos, and live data from external sources. It's a "spatial" way of working that caters to the messy, organic nature of creative brainstorming.
Advanced Collaborative Features:
Miro AI & Intelligent Workflows: In 2026, Miro's AI has evolved from simple ideation to "Agentic Workflows." It can automatically cluster hundreds of sticky notes by sentiment, summarize entire boards into action items, and even suggest "Sidekicks"—AI co-creators that provide expert feedback based on specific roles (e.g., a Product Manager persona).
High-Fidelity Presentations: Miro's "Talktrack" feature allows you to record a video walkthrough of your mind map. Stakeholders can watch the video while the canvas automatically scrolls to the nodes you are discussing, making asynchronous communication far more effective than a static Xmind export.

- Deep Ecosystem Integrations: Miro connects with over 160 apps, including Jira, Azure DevOps, Figma, and Slack. You can pull Jira tickets directly onto your mind map as "Miro Cards," and any updates in Jira will reflect on the board in real-time.

The Trade-off: While Miro is excellent for "messy" team brainstorming, it can sometimes feel too unconstrained for individuals who prefer the "logic-first" and auto-formatting convenience of Xmind.
3. MindManager: The Enterprise Data Visualization Pro
For corporate users who view mind mapping as a form of business intelligence, MindManager remains the heavy-duty alternative to Xmind. In 2026, it has solidified its position as the "Excel of Mind Mapping." While Xmind focuses on aesthetics, MindManager focuses on computational data.
Deep Logic and Data Structuring
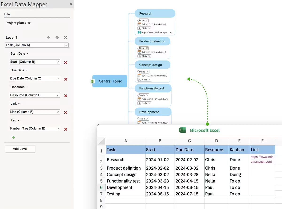
MindManager's "MindVantage" engine allows users to treat nodes as data containers. You aren't just typing text; you are assigning properties. For example, a project node can contain a start date, end date, resource cost, and completion percentage. In Xmind, these are often just visual labels; in MindManager, they are functional variables.
Key Differentiators for 2026:
- Conditional Formatting & SmartRules: Much like an Excel spreadsheet, you can set rules where a node turns red if a budget is exceeded or changes shape if a deadline is approaching. This transforms a static map into a live dashboard.

- Complex Data Integration: MindManager features "Smart Connectors" for Microsoft SharePoint, Jira, and Oracle. In a corporate setting, you can pull a live Jira ticket into your mind map, and if the developer closes the ticket in Jira, the node in your map automatically updates to "Complete."

Advanced Calculation Formulas: You can perform math across branches. If you have five sub-nodes representing costs, the parent node can automatically sum those values, calculate tax, and display the total—perfect for project budgeting.
Desktop-First Power: While web tools struggle with memory limits, MindManager's desktop version handles maps with 5,000+ nodes and massive file attachments without breaking a sweat.

Why it replaces Xmind: It moves beyond "brainstorming" into "business operations." It is built for the user who needs to manage a $1M project budget within their mind map.
4. ClickUp: Where Ideas Become Action
Many users switch from Xmind because they are tired of the "Export Gap"—the friction of creating a plan in a mind map and then manually re-typing it into a task manager. ClickUp has become the primary 2026 alternative for users who want their mind maps to be functional roadmaps.
The Unified Workspace Philosophy
In ClickUp, a mind map is not a separate document; it is a dynamic view of your database. This is a fundamental shift from Xmind's file-based architecture. When you draw a line in ClickUp, you are defining a task dependency. When you create a bubble, you are creating a work item.
Deep Actionability Features:
- Two-Way Sync Mapping: ClickUp offers "Task Mode" and "Blank Mode." In Task Mode, you can visualize your entire company's folder structure as a mind map. If you re-order branches, the tasks are physically moved between lists in real-time.

Hierarchical Logic: Unlike Xmind, where hierarchy is purely visual, ClickUp's mind maps respect the "Parent-Child-Subtask" relationship. This means every node inherits the properties of its parent, such as permissions and custom fields.
AI-Generated Action Items: ClickUp Brain (their 2026 AI) can look at a messy brainstorm map and instantly generate a list of "Next Steps" in a separate table, assigning them to team members based on their current bandwidth.

- Multi-View Context: You can brainstorm in a mind map, then immediately switch to a Gantt Chart, Kanban Board, or Calendar to see that same data in a different context without any manual data entry.
Why it replaces Xmind: It solves the "productivity leak." It ensures that a brilliant idea captured during a brainstorm actually gets assigned a due date and gets finished.
5. MindMeister: The Web-Native Specialist
For those who love the simplicity and clean design of Xmind but hate managing local files or dealing with heavy software, MindMeister is the premier cloud-native alternative. By 2026, it has perfected the "Flow State" experience, making it the most frictionless tool for rapid ideation.
Minimalist Design, Maximum Speed
MindMeister's 2026 update, "MeisterCloud 3.0," focuses on zero-latency collaboration. While Xmind's cloud syncing can sometimes feel clunky, MindMeister is built from the ground up for the browser, ensuring that if three people are typing on the same map, it feels as fluid as a shared Google Doc.

Features That Define the 2026 Experience:
The "MeisterTask" Bridge: MindMeister's greatest strength is its native integration with its sister app, MeisterTask. You can drag any node to a specific "Task Drawer" on the side of the screen, and it instantly populates into a project board. This is more lightweight than ClickUp but more powerful than Xmind's basic task markers.
Advanced Presentation Mode: MindMeister has replaced the need for PowerPoint for many consultants. With one click, it creates a cinematic "fly-through" of your map. It uses auto-focus and zoom to guide your audience through the logic of your map, making it ideal for client pitches.

Public Map Universe: MindMeister hosts the world's largest library of public mind maps. In 2026, you can search for "Global SEO Strategy" and find thousands of community-contributed maps that you can clone and customize, providing instant information gain.
Global Accessibility: Because it is entirely web-based with a robust mobile app, your maps are truly ubiquitous. You can start a map on an iPad during a commute and finish it on a Linux workstation at the office without worrying about file formats or version conflicts.
Why it replaces Xmind: It is for the user who values portability and elegance. It removes the "saved-v2-final.xmind" file management headache entirely.
Comparison Table: Choosing Your Best Fit
| Feature | Buildin | Miro | MindManager | ClickUp | MindMeister |
|---|---|---|---|---|---|
| Primary Use | Knowledge & Monetization | Creative Brainstorming | Enterprise Planning | Task Management | Simple Visual Maps |
| AI Ability | High (KB Analysis/Gen) | Best (Agentic Flows) | Low (Data Org) | Medium (Task Gen) | Medium (Ideation) |
| Collaboration | Excellent (Team/Sync) | Best (Real-time) | Medium (Desktop focus) | High (Workflow) | High (Web-based) |
| Monetization | Yes (Built-in) | No | No | No | No |
| Data Privacy | Private Deployment | Cloud | On-premise/Cloud | Cloud | Cloud |
Conclusion: Which Xmind Alternative Should You Choose?
The "best" tool depends entirely on your 2026 goals:
If you are a creator or a team that wants to build a structured, AI-enhanced knowledge base and potentially sell your insights, Buildin is the clear winner. Its ability to bridge the gap between "thinking" and "earning" is unique.
For pure creative freedom and large-scale team sessions, go with Miro.
For heavy corporate data and project budgeting, choose MindManager.
For strict task execution, use ClickUp.
Sency Shen
Skilled in content structuring, topic breakdown, and background research, with a strong interest in knowledge management and content workflows. Responsible for research, information organization, and foundational content preparation at Buildin.

